Desktop Personnel - Archive
Tip
Only releases with enhancements or resolved issues for this module have content below.
2020.3
2020.2
2020.1
2019.5
Enhancements
“Processing” and “Processed” status rows have been added to the PATimecardDetailStatus table to prevent web timecards already being processed from displaying on the J1 Web Employee Administrator Manage Timecards page. During the upgrade to 2019.4 a script runs to insert the status rows into the table and set a status of “Processed” for historical web timecards that exist in the CHK_HIST_TIMECARD table a TRANS_STS of “H”.
2019.3.1
2019.3
Enhancements
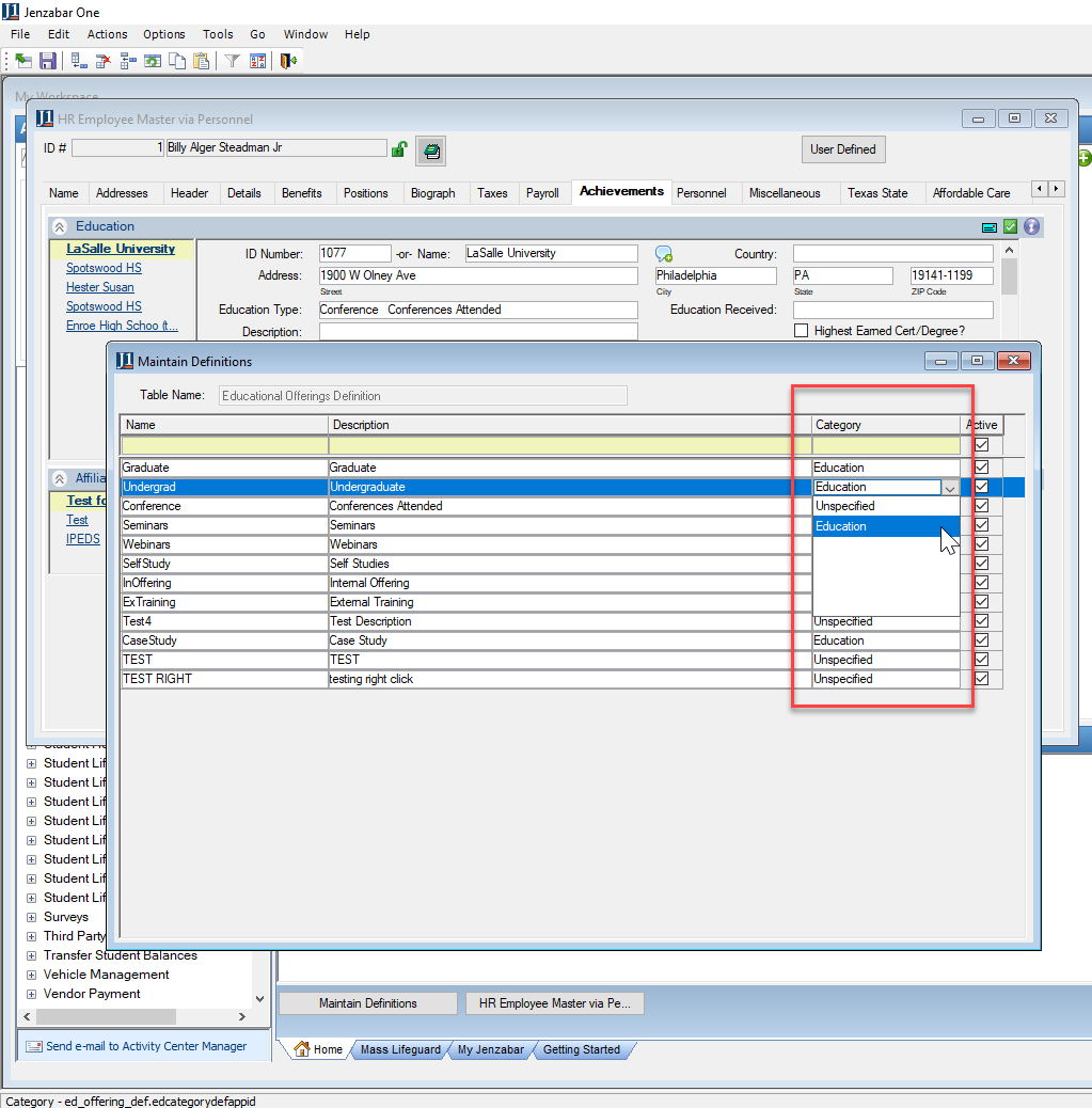
A new column, Category, is available in the Maintain Definitions window/Educational Offerings Definition table. Access the table from HR Employee Master/Achievements tab/Education block and right-click in the Education Type field. Changing the category to “Education” makes the information display on the employee’s Achievements page in J1 Web.

Resolved Issues
Issue | Description |
|---|---|
133999 | The Positions tab on the HR Employee Master via Personnel was available when it was marked as Read Only in the Group Definition Permissions. |
148059 | A setting in the window that controlled how the Save was to be handled had been changed. This has been set back to do an Update instead of Delete and Insert. When a user changed a value on the Employee Master Header tab, saving caused a Foreign Key error. |